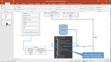
Bài 08: Giới thiệu kiến trúc 3 lớp (3-tier Architecture)

Tonton & Download Video Musik Gratis

⬇ DOWNLOAD NOW
Kalau muncul iklan pop-up, tutup lalu klik tombol kembali

Download lagu Bài 08: Giới thiệu kiến trúc 3 lớp (3-tier Architecture) secara gratis hanya untuk keperluan promosi. Dukung artis favorit kamu dengan membeli musik original di iTunes atau platform resmi lainnya.