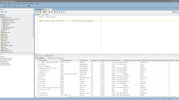
SQL: Combine (Concatenation) multiple columns into one field using CONCAT () function.

Tonton & Download Video Musik Gratis

⬇ DOWNLOAD NOW
Kalau muncul iklan pop-up, tutup lalu klik tombol kembali

Download lagu SQL: Combine (Concatenation) multiple columns into one field using CONCAT () function. secara gratis hanya untuk keperluan promosi. Dukung artis favorit kamu dengan membeli musik original di iTunes atau platform resmi lainnya.