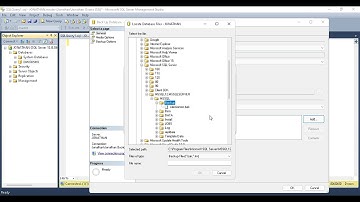
Creación Backup SQL Server Express 2014 - Gestión y seguridad en base de datos - Ficha 108

Tonton & Download Video Musik Gratis

⬇ DOWNLOAD NOW
Kalau muncul iklan pop-up, tutup lalu klik tombol kembali

Download lagu Creación Backup SQL Server Express 2014 - Gestión y seguridad en base de datos - Ficha 108 secara gratis hanya untuk keperluan promosi. Dukung artis favorit kamu dengan membeli musik original di iTunes atau platform resmi lainnya.